i2 Analyst's Notebook Visual Examples

The following images display a few of the key features of i2 Analyst's Notebook.

Sintelix Connectivity

Association and Commodity Flow

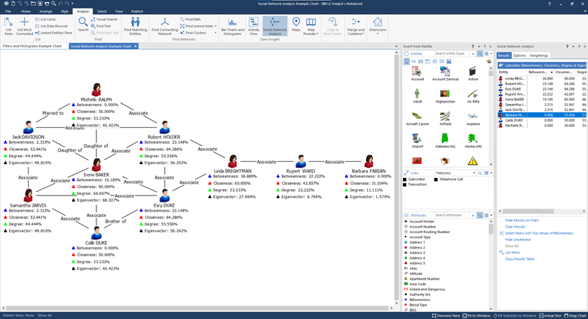
Social Network Analysis

Network Charts